The Results Rule Association in DataSmith allows you to assign one or more Results Rules (by Results Rule label) to measurement data as it is processed into the database. Multiple Results Rules can be assigned to a Sample by assigning multiple characteristics with the Results Rule association.
If you assign a Results Rule that does not exist in the database, you will see an error in the DataSmith output. The data will still process, but no Rule will be applied and results will not be generated.
Results Rules are cumulative. If data enters the system more than once, and a Results Rule has been changed it will not replace the original Results Rule. The new Results Rule will be added on to the first so that both will generate results for the data. If the original rule no longer applies to the data, you can go into DataUtility and remove it from the list of Results Rules.

Open the translator used to process your sample measurement data.
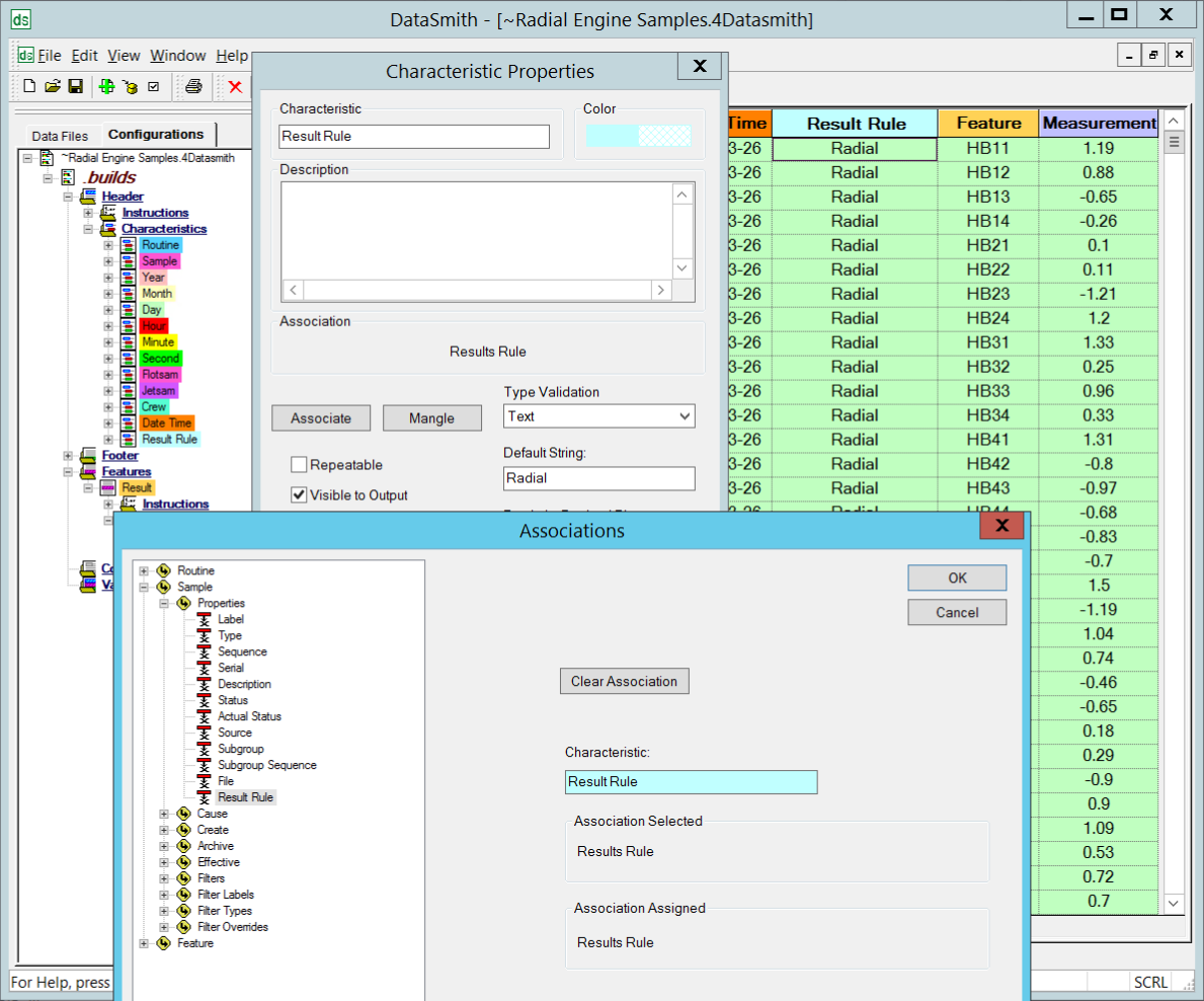
Create a new Characteristic.

Edit the Characteristic properties.
Enter a label.
Click Associate.
Expand the Sample tree node.
Expand Sample > Properties.
Select Results Rule.

Click OK.
In the Default String dialog, enter the Results Rule label to assign. Alternately, leave the default string blank and create a set of instructions to pull the label from the data file. See below for steps to assign Results Rules using either of these methods.
Click OK.
Save the translator.
Create additional Characteristics for each rule you want to assign.
Results Rules are cumulative. If a sample is processed multiple times with different Results Rules, you will end up with any new rules assigned along with the original rule.
To assign a Results Rule to all of the data processed with this translator, you can enter the rule name in the Default String field of the Results Rule Characteristic .

This will assign that Results Rule to all data that is part of the parent Feature for that Characteristic.

To assign a Results Rule based on the data file contents, create a Results Rule Characteristic with instructions.

This will assign the rule based on the string found by the instructions.

Can we improve this topic?